跳转到主要内容
OpenAI GPT-Image-1 节点截图 OpenAI GPT-Image-1 是 ComfyUI 合作伙伴节点系列中的一员,它允许用户通过 OpenAI 的 GPT-Image-1 模型生成图像。这是与 ChatGPT 4o 图像生成相同的模型。 这个节点支持:
  • 文本到图像的生成
  • 图像编辑功能(通过蒙版进行修复绘制)

节点概述

OpenAI GPT-Image-1 节点通过 OpenAI 的图像生成 API 同步生成图像。它接收文本提示并返回符合描述的图像。GPT-Image-1 是目前 OpenAI 最先进的图像生成模型,能够创建高度详细和逼真的图像。
使用 API 节点需要保证你已经正常登录,并在受许可的网络环境下使用,请参考API 节点总览部分文档来了解使用 API 节点的具体使用要求。
请确保你的 ComfyUI 已经更新。本指南里的工作流可以在 ComfyUI 的工作流模板中找到。如果找不到,可能是 ComfyUI 没有更新。如果加载工作流时有节点缺失,可能原因有:
  1. 你用的不是最新开发版(nightly)。
  2. 你用的是稳定版或桌面版(没有包含最新的更新)。
  3. 启动时有些节点导入失败。

参数说明

必填参数

参数名类型说明
prompt文本描述您想要生成的图像内容的文本提示

Widget 参数

参数名类型选项默认值说明
seed整数0-21474836470用于控制生成结果的随机种子
quality选项low, medium, highlow图像质量设置,影响成本和生成时间
background选项opaque, transparentopaque返回的图像是否带有背景
size选项auto, 1024x1024, 1024x1536, 1536x1024auto生成图像的尺寸
n整数1-81生成的图像数量

可选参数

参数名类型选项默认值说明
image图像任何图像输入可选的参考图像,用于图像编辑
mask蒙版蒙版输入可选的蒙版,用于局部重绘(白色区域将被替换)

使用示例

文生图像(Text to Image)示例

下面的图片包含了一个简单的文生图像工作流,请下载对应的图像,并拖入 ComfyUI 以加载对应的工作流 ComfyUI openai-gpt-image-1工作流 对应的工作流非常简单: ComfyUI openai-gpt-image-1 工作流示例 你只需要加载 OpenAI GPT-Image-1 节点,在 prompt 节点中输入你想要生成的图像的描述,连接一个 保存图像(Save Image) 节点,然后运行工作流即可。

图生图(Image to Image)示例

下面的图片包含了一个简单的图生图工作流,请下载对应的图像,并拖入 ComfyUI 以加载对应的工作流 ComfyUI openai-gpt-image-1工作流 我们将使用下面的图片作为输入: ComfyUI openai-gpt-image-1 工作流 input 这个工作流中,我们使用 OpenAI GPT-Image-1 节点生成图像,并使用 加载图像(Load Image) 节点加载输入的图像,然后连接到 OpenAI GPT-Image-1 节点的 image 输入中。 ComfyUI openai-gpt-image-1 工作流示例

多张图片输入示例

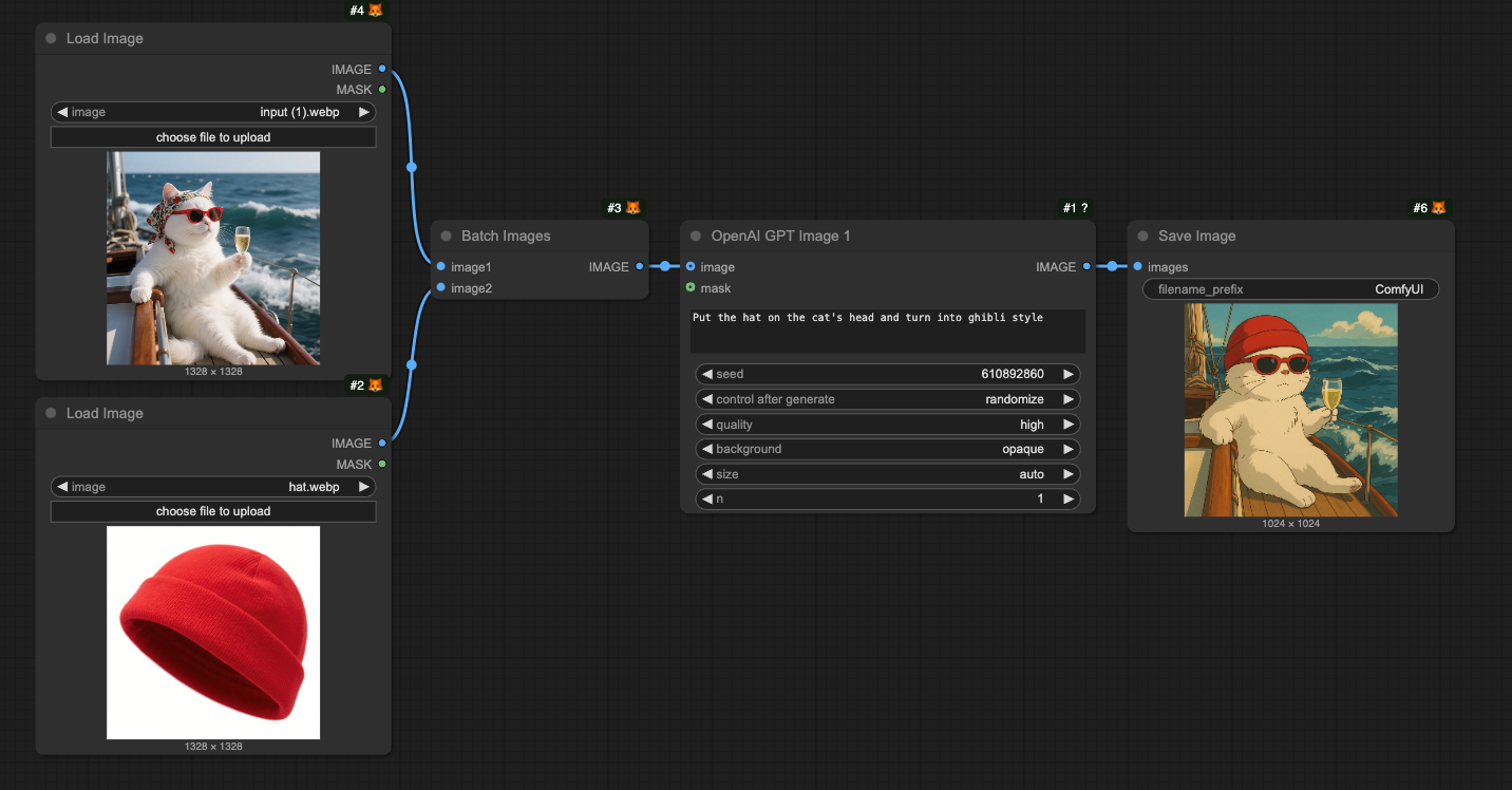
请下载下面的图片并拖入 ComfyUI 来加载对应的工作流 多张图片输入示例 使用下面的帽子作为额外的输入图片 帽子 对应工作流如下图所示: 多张图片输入示例 使用了Batch Images 节点来将多张图像加载到 OpenAI GPT-Image-1 节点 中

局部重绘(Inpainting)工作流

GPT-Image-1 也支持图像编辑功能,允许您使用蒙版指定要替换的区域,下面是一个简单的局部重绘工作流示例: 下载下面的图片,并拖入 ComfyUI 以加载对应的工作流,我们将继续使用 图生图工作流部分的输入图片。 ComfyUI openai-gpt-image-1工作流 对应工作流入图所示 ComfyUI openai-gpt-image-1 工作流示例 与图生图工作流相比,我们在Load Image中通过右键菜单使用 蒙版编辑器(MaskEditor) 并绘制蒙版,然后连接到 OpenAI GPT-Image-1 节点的 mask 输入中,来完成对应工作流。 注意事项
  • 蒙版和图像必须大小相同
  • 当输入大尺寸图片时,节点会自动将图像缩小到合适的尺寸

常见问题

请更新你的 ComfyUI 到最新版本(最新的 commit,或者最新的桌面版),由于我们后期可能会新增更多的 API 支持, 相应的节点也会进行更新, 所以请保持你的 ComfyUI 处于最新版本。
请注意需要区分 nightly 版本和 release 版本,有些情况下 nightly 版本(也就是最新的代码 commit 提交)才会包含最新的节点,因为 release 版本可能不会及时更新。由于我们仍在快速地迭代中,所以当你无法找到对应节点时请确保你使用的是最新的版本。
API 访问需要你当前的请求是基于安全的网络环境,目前对 API 访问的网络环境要求如下:
  • 本地网络仅允许 127.0.0.1 或者 localhost 访问, 这可能意味着,你无法在局域网环境下使用带有--listen 参数启动的 ComfyUI 服务中中使用 API Nodes 节点
  • 能够正常访问我们的 API 服务(在某些地区可能需要使用代理服务)
  • 你的账号没有足够的积分
  • 目前仅支持 127.0.0.1 或者 localhost 访问,
  • 确保你的账户有足够余额
API Nodes 节点由于需要通过 API 调用闭源模型,所以需要使用积分,不支持免费使用
请参考下面的文档:
  1. Comfy账号: 在设置菜单中找到用户部分,进行登录
  2. 积分: 登录后设置界面会出现积分菜单,您可以在设置积分中购买积分,我们使用预付费,不会有意外的费用
  3. 通过 Stripe 完成付款
  4. 查看积分是否更新,如果没有试着重启或者刷新页面
目前我们不支持对积分进行退款。 如果你觉得是因为技术问题出现了错误而存在未使用的余额,请联系支持
不允许积分出现负数,所以在对应 API 调用前,请确保你有足够的积分。
请在登录后访问积分 菜单,查看相应的积分。
目前 API Nodes 节点仍在测试阶段,目前暂不支持,我们已经把这个功能纳入考虑中了。。
不你的积分不会过期。
不,你的积分不能转让给其他用户,也只限制于当前登录账户使用,但是我们并不限制登录设备的数量
我们不限制登录的设备数量,你可以在你想要的任何地方使用你的账号?
请发送请求邮件至 support@comfy.org,我们将删除您的信息。